SDK overview
Get started
This integration leverages the OAuth 2.0 protocol to enable secure and seamless authentication between two applications. OAuth 2.0 is an industry-standard authorization framework designed for secure delegated access to resources.
The SDK iOS leverage on Cloud-Authentication which needs web portal set up, check the following section: https://developer.nexigroup.com/softposmobilepos/en-EU/docs/web-portal-configuration/

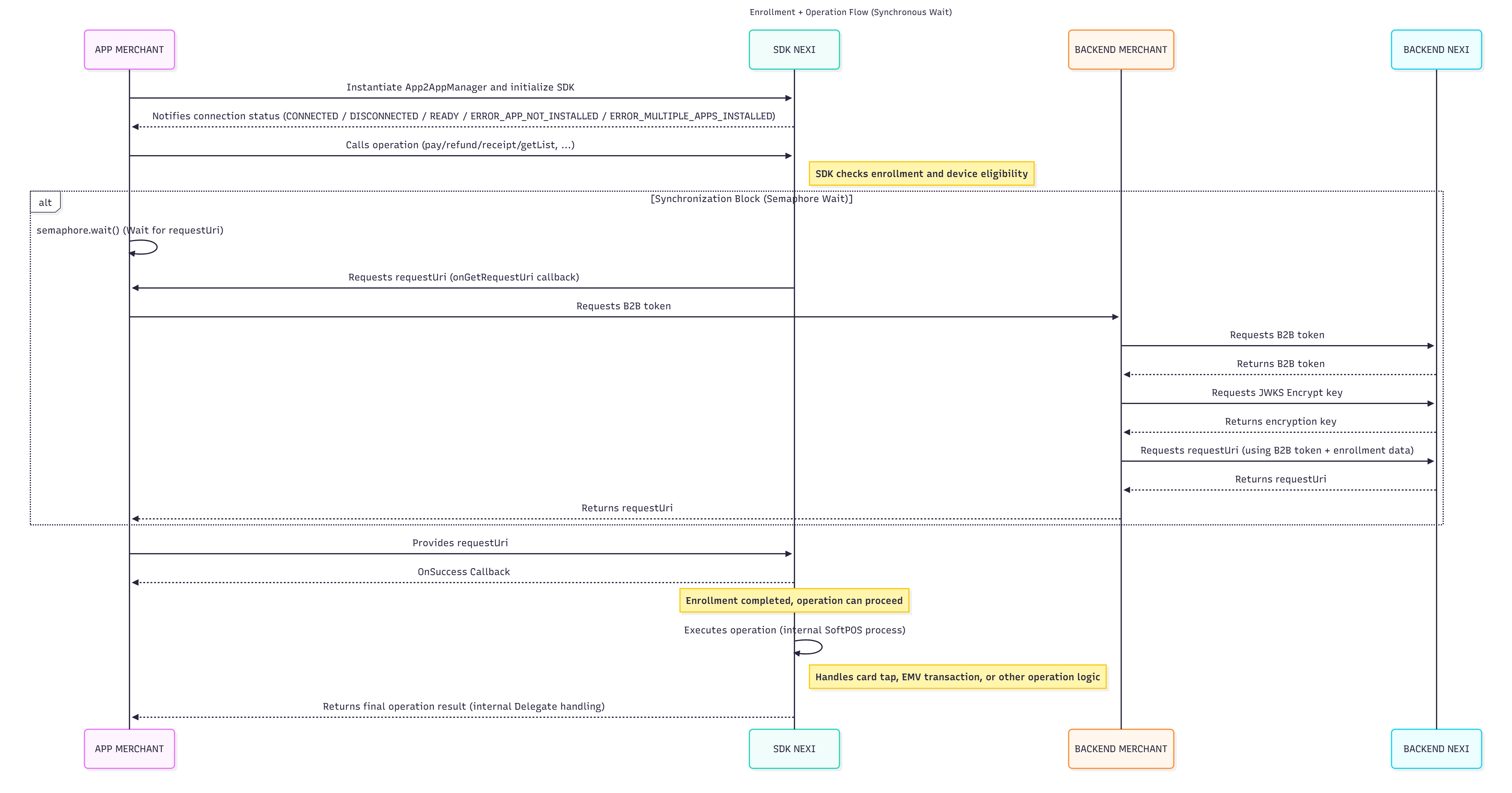
Below is the flow diagram that explains in detail the interaction of the SDK to be integrated into the merchant app and how the Enrollment flow is handled for backend authentication

Project set up
The project involves the use of two different types of libraries:
Downloadable via CocoaPods/JFrog Artifactory:
- App2AppSDK
- SoftPOS
Downloadable via SPM (Swift Package Manager):
- Alamofire
- SwiftyJSON
- SwiftyBeaver
- Swift-JWT
Library Retrieval and Installation Phase
CocoaPods/JFrog Artifactory
Before downloading the libraries, you must obtain credentials to access the repository at [https://artifactory.nexicloud.it/ui/login/]
Ask to supporto.development@nexigroup.com to receive credentials
You will then need to install the cocoapods-art plugin, which allows you to integrate JFrog Artifactory as a dependency manager.
Open the terminal and enter the following command:
code
gem install cocoapods-art
STEP 1
Select Artifacts and the libs-nexi-pos-a2a-ios-release

STEP 2
Select the SET ME UP option

STEP 3
Insert the log in password

STEP 4
At this point, by scrolling down in the panel, the authentication credentials to be entered in the .netrc file on your computer are displayed:
machine artifactory.nexicloud.it
login mario.rossi
password PWDAPWDPWDPWDPWDPWD
The command to be executed in the terminal to add the repository to the computer’s CocoaPods configuration is:
code
*pod repo-art add libs-nexi-pos-a2a-ios-release "https://artifactory.nexicloud.it/artifactory/api/pods/libs-nexi-pos-a2a-ios-release"*

STEP 5
Then, access the main directory of your computer from the terminal. Type the command ls -las and check for the presence of the .netrc file. If the file is not present, it needs to be created and then opened. For example, from the terminal, you can use the following command:
code
*nano ~/.zshrc*

STEP 6
Copy the credentials previously retrieved from the JFrog portal into the file. Save and exit the editor (CTRL + X, then press Y when prompted to save).

code
pod repo-art add libs-nexi-pos-a2a-ios-release "https://artifactory.nexicloud.it/artifactory/api/pods/libs-nexi-pos-a2a-ios-release"
The repository will be added and made available as a source from which to download the required libraries. In the following pages, the procedure for installing the SDK libraries in an Xcode project will be explained. This will be done using the pod install command, which will retrieve the SDK libraries from the previously added repository.
Prerequisites and Project set up
- A paid Apple Developer Account
- An Apple Sandbox Account

**Tap to pay Capability Enablement
Follow the instructions provided later in this document.
Once the iPhone setup is completed, the developer can proceed with the development phase.

Set the Minimum Deployment Target to iOS 16.4.

Add the following packages to the project:
github.com/Alamofire/Alamofire.git
github.com/SwiftyJSON/SwiftyJSON
github.com/SwiftyBeaver/SwiftyBeaver.git
github.com/Kitura/Swift-JWT
Note: Do NOT integrate AlamofireDynamic when prompted by Xcode.
- In Xcode, go to File → Add Package Dependencies, then insert the GitHub URLs above to download the libraries.
- The developer has to hadd the github url to download libreries in the finder bar
- Once completed, all libraries will be correctly added to the project


When the developer adds Alamofire, must not add AlamoFireDynamic (set “Add to Target” on None)

Libraries have been added to the project

Now, install the SDK using CocoaPods.
Open Finder, navigate to your project folder, and open Terminal there.


Type the following command:
code
pod init

The Podfile will be created.
Open the Podfile and paste the following content (make sure to insert the correct target name, as specified in your Xcode project, e.g. sdk-ios-swiftui01):
code
source 'https://github.com/CocoaPods/Specs.git ' platform :ios, '16.4' plugin 'cocoapods-art', :sources => [ 'libs-nexi-pos-a2a-ios-release' ] def shared_pods pod 'App2AppSDK', '1.0.2' pod 'Softpos', '1.0.71' end target 'sdk-ios-swiftui01' do use_frameworks! shared_pods end post_install do |installer| installer.pods_project.targets.each do |target| if target.respond_to?(:product_type) and target.product_type == "com.apple.product-type.bundle" target.build_configurations.each do |config| config.build_settings['CODE_SIGNING_ALLOWED'] = 'NO' config.build_settings["IPHONEOS_DEPLOYMENT_TARGET"] = "16.4" end end end end
Then type:
code
pod install
Once the installation completes successfully, the Pods are integrated into your project.


During the first build, you might encounter the following error.
To fix it, open Build Settings and set: User Script Sandboxing = NO

To fix it, open Build Settings and set: User Script Sandboxing = NO

Once your app appears on the Apple Developer portal, go to the App ID configuration section and enable the Tap to Pay capability.

If the provisioning support is set only to Development, the generated Distribution Provisioning Profile will not include Tap to Pay capability. You must request Apple to extend Tap to Pay functionality to the Distribution mode.


Provisioning profile creation

Select iOS App Development

Select the App ID to be associated with the provisioning profile.
Verify the Provisioning Support.
If it is set to Development only, the distribution provisioning profile will not include the Tap to Pay entitlement.
Request from Apple an extension of the Tap to Pay capability to the Distribution mode.

Select Certificates

Select Devices

Save

Provisioning Profile Created

Create a Distribution provisioning profile, and select App Store Connect as the distribution option.

Select the certificate, then proceed by following the same steps described for the Development provisioning profile.

If the Tap to Pay capability is not available, submit a request to Apple using the following form:
https://developer.apple.com/contact/request/tap-to-pay-on-iphone/
Tap to Pay Entitlements and Distribution Process
After completing and submitting the form, Apple will respond—if the requirements are met—by granting the Development entitlement, which allows the use of Tap to Pay on test devices only.
Distribution Entitlement Requirements
To obtain the Distribution entitlement, and therefore be able to distribute the app both on TestFlight and on the Apple App Store, it will be necessary to provide additional information, including:
-
video recording of the New User Flow
-
video recording of the Existing User Flow
-
video recording of the Checkout Flow
-
completed App Review Requirements Checklist
If you want to speed things up and get ahead with the work, Apple will also ask you to review and comply with the checklist available at the following link: https://apple.ent.box.com/v/ttpoiappreviewpdf Make sure it is fully respected.
⚠️ Important If Apple’s UI requirements are not respected, the request will not be approved. Carefully follow the official guidelines here: https://developer.apple.com/design/human-interface-guidelines/tap-to-pay-on-iphone
Approval Outcome
Apple will notify you by email about the approval outcome for both entitlements (Development and Distribution), whether positive or negative. If the request is rejected, the email will clearly detail the non-compliant points.
Verifying the Granted Entitlement
To verify that the authorization has been successfully granted:
1.Log in to the Apple Developer portal
2.Navigate to Certificates, Identifiers & Profiles
3.Go to Identifiers
4.Select “our Tap to Pay app”
5.Search for the Tap to Pay capability
You will notice that Tap to Pay is associated not only with Development, but also with Ad Hoc and App Store Connect.
This means that Tap to Pay will also be usable by the app during the distribution phase on the Apple Store.
Generating Provisioning Profiles
Once the entitlement is confirmed, you can generate the Distribution provisioning profile by following the instructions described in the previous steps.
Xcode Configuration
After generating both the Development and Distribution provisioning profiles, they must be imported into the Xcode project.
Import Provisioning Profiles in Xcode
1.Select the target
2.Open the Signing & Capabilities tab
3.Select All
Configure the provisioning profiles as follows:
Signing (Debug) → set the Development provisioning profile
Signing (Release) → set the Distribution provisioning profile
App Distribution via Xcode
1.Select Product → Archive
2.Click the Distribute App button
3.Click the Distribute button and complete the workflow
At the end of the distribution process, the app will be available in Apple App Store Connect.
Technical specification
Introduction
The technical interaction between App2App SDK and Merchant App involves the exchange of data through defined operations. In this context:
● Incoming data, refers to data that App2App SDK receives from Merchant App during various operations.
● Outgoing data, represents the data that App2App SDK sends back to Merchant App as a result of the operations
The scope of the interaction between the app (merchant application) and the App2App SDK is primarily related to facilitating secure and seamless payment transactions.
Prerequisites
First, to test the App2App SDK features (payments/refunds, etc.), you need to log in to your iPhone with an Apple Sandbox ID created for Apple Tap to Pay and use provisioning profiles with Apple Tap to Pay as an enabled feature (the Apple Sandbox ID is not used in production, only in pre-production).
If all these requirements are not met, some exceptions that are difficult to read will be displayed when building/running the app. You then have to add the entitlements file with this key-value to the Xcode project: com.apple.developer.proximity-reader.payment.acceptance
To integrate App2App SDK, the following requirements must be met:
● iOS Version: The SDK supports a minimum deployment target of iOS 16.4. Using the SDK on earlier versions is not supported.
● Swift Integration Only: At this time, integration is only supported in Swift-based projects. Direct usage from Objective-C is not supported.
Please ensure your project meets these prerequisites before proceeding with the integration. This SDK can be used both UIKit and SwiftUI projects. For using App2AppSDK in your project, you have to integrate some dependency libs required from main dependency lib that is Softpos.
These libs are:
- Alamofire
- SwiftyJSON
- SwiftyBeaver
- SwiftJWT You have to integrate them like swift packages using SPM.
These are the url to use for adding them:
github.com/Alamofire/Alamofire.git github.com/SwiftyJSON/SwiftyJSON github.com/SwiftyBeaver/SwiftyBeaver.git github.com/Kitura/Swift-JWT
Operational flow
To perform any operation, the app is required to instance the App2AppManager class, needed to send developer data and then, setup the connection to Nexi POS app.
Init
public init( appData: AppData, delegate: App2AppManagerSoftPosEventsDelegate, onGetRequestUri: @escaping (String) async throws -> String
The App2AppManager class is responsible for setting up and handling the interaction with the App2App SDK. Hence, an instance of this class is needed before starting any operation. The class requires the following parameters:
appData, data representing the app created by developer on web portal.
AppData contains:
o appId, the id of the app.
o redirectUri, the URI chosen during app creation
o merchantUsername, the merchant username with which any operation will be run
o merchantId, the merchant id corresponding to the account assigned on the portal
o domain, desired service domain among INTEGRATION, STAGING, PRODUCTION
delegate is a protocol created to handle the various events triggered by the App2App SDK following operations such as initialization, payment, refund, receipt retrieval, and transaction list retrieval. The methods defined within it must therefore be implemented in order to handle the received data. It can be updated after the creation of the App2AppManager instance.
onGetRequestUri (deviceId), used to verify whether the current device can be enrolled during the enrollment phase.
Here an example of how to implement onGetRequestUri:
OnGetRequestUri
func onGetRequestUri(_ deviceId: String) -> String { var requestUri = "" let semaphore = DispatchSemaphore(value: 0)
SDK APIs
The caller app can run the following operations:
● Payment, using the pay method.
● Refund a transaction, using the refund method.
● Recover payment receipt, using the getPayReceipt method
● Recover refund receipt, using the getRefundReceipt method
● Recover the transaction list, using the getListTransactions method
● Logout MPOS account, using the logout method
When calling any of them, the SDK will check if the device is enrolled, which implies a group of security checks have been executed on the device. The enrollment involves SDK internal calls, requesting the merchant application to provide the requestUri parameter. By passing the onGetRequestUri callback, the merchant app can prepare a specific flow to use the device id and produce the requestUri. The latter must be passed to the SDK, using the onSuccess callback, to allow the SDK to perform the enrollment.
SDK outcome and App outcome All methods will return an outcome via operationListener, which is not the real outcome of the operation (payment, refund, payment receipt, refund receipt, transaction list, logout), but the outcome of the SDK task. In case of failure, for example, the listener will tell why the SDK operation has failed. In case of success, instead, the SDK will notify about having completed its task.
Happy flow:
- App calls pay method
- OperationListener notifies a success (could be used for tracking or logging events)
- Once the payment has been completed, the result is returned via the associated operation delegate. The SDK then intercepts the event and invokes the app2AppManagerSoftPosEventsOnDidPaymentSuccess method.
Unhappy flow:
- App calls pay method
- OperationListener notifies a failure, which can be used to show an error Outcome and threads The operationListener returns the result on a background thread, so any logic within the success or failure callbacks must be thread-safe. In particular, any UI-related operations must be executed on the main thread. To do this, the app must wrap the relevant code inside a DispatchQueue.main.async block. Failing to do so may result in unexpected behavior or runtime exceptions.Any violation of background thread rules will result into an exception.
Enrollment
During payment or any App2App operation, the enrollment could be requested. In case of need, the onGetRequestUri callback will be called from the SDK and the application should gather necessary params to send a network request and get a request URI from our side.
Delegate
The methods provided by the protocol and implemented by the delegate return information at the end of the triggered operations. During the initialization phase, the app2AppManagerSoftPosEventsOnReaderInitProgress method can be used to monitor the current initialization progress percentage.
Name parameter : Progress
Description: Represents the current initialization progress percentage
Type: Int
Mandatory: yes
Delegate
func app2AppManagerSoftPosEventsOnReaderInitProgress( _ progress: Int){ … }
Payment The payment can be run by calling the pay method;the pay method takes an instance of PaymentData as an argument and an operationListener, which will propagate the operation outcome to the caller application. In OnSuccess callback, the exception field will contain a null value. In OnFailure callback, the exception will be filled with an A2AException instance. In case of NetworkException, the HTTP error code and reason will be sent through errorCode and errorMessage fields. For any other error, the errorMessage field will be filled with a specific error message.
Payment
@objc public func pay( paymentData: PaymentData, operationListener: OperationListener ) { … }
Payment Data
The PaymentData is a class used for holding information related to a payment. PaymentData class properties are detailed below:
| Parameter | Description | Type | Mandatory |
|---|---|---|---|
| ImportValue | Represents the amount of the payment in cents | Int | yes |
| Currency | Represents the currency of the payment (It can be “euro” or “huf”). | CurrencyEnum | yes |
| tags | Represents the additional tags. | [String: String] | no |
Additional tags
The payment flow can also be used to add up to five additional tags at the time of payment, if needed. An additional tag is a key-value string pair that provides supplementary information related to the transaction request.
Delegate Payment
The methods provided by the protocol and implemented by the delegate return information at the end of the triggered operations. At the end of the payment process, in case of success, the result can be intercepted through the app2AppManagerSoftPosEventsOnDidPaymentSuccess method. This method receives an input parameter of type App2AppSoftposTransactionResult, which contains the details of the completed transaction.
Delegate Pyament
func app2AppManagerSoftPosEventsOnDidPaymentSuccess( _ result: App2AppSoftposTransactionResult ) { … }
| Parameter | Description | Type | Mandatory |
|---|---|---|---|
| refusalcode | Represents the transaction status (ex. `00` means success transaction; | String | yes |
| customMessage | Represents the transaction data, in particular the KEY_TRX_IMPORT_VALUE represent the transaction amount and the KEY_TRX_CURRENCY_CODE represent the currency code | [ String : String ] | yes |
| transactionId | Represents the transaction id generated by Nexi | String | yes |
Refund
The reversal can be run by calling the reversal method. The refund method takes an instance of RefundData as an argument and an operationListener, which will propagate the operation outcome to the caller application.
Refund
@objc public func refund( refundData: RefundData, operationListener: OperationListener ) { … }
Refund data
The RefundData is a class used for holding information related to a refund operation. RefundData class properties are detailed below:
| Parameter | Description | Type | Mandatory |
|---|---|---|---|
| transactionId | Represents the ID of the transaction to be refunded. | String | yes |
| importValue | Represents the amount of the reversal in cents | Int | yes |
| currency | Represents the currency of the payment (It can be “euro” or “huf”). | CurrencyEnum | yes |
Refund Delegate
The methods provided by the protocol and implemented by the delegate return information at the end of the triggered operations. At the end of the refund process, in case of success, the result can be intercepted through the app2AppManagerSoftPosEventsOnDidRefundSuccess method. This method receives an input parameter of type App2AppSoftposTransactionResult, which contains the details of the completed transaction.
Refund Delegate
func app2AppManagerSoftPosEventsOnDidRefundSuccess( _ result: App2AppSoftposTransactionResult ) { … }
| Parameter | Description | Type | Mandatory |
|---|---|---|---|
| refusalCode | Represents the transaction status (ex. `00` means success transaction; | String | yes |
| customMessage | Represents the transaction data, in particular the KEY_TRX_IMPORT_VALUE represent the transaction amount and the KEY_TRX_CURRENCY_CODE represent the currency code | [String : String] | yes |
| transactionId | Represents the transaction id | String | yes |
Receipt
The receipt can be generated for both payment and refund transactions. The receipt methods takes an instance of ReceiptData as an argument and an operationListener, which will propagate the operation outcome to the caller application.
Receipt
@objc public func getPayReceipt( receiptData: ReceiptData, operationListener: OperationListener ) { … }
ReceiptData
The ReceiptData is a class used for holding information related to a receipt. ReceiptData class properties are detailed below:
| Parameter | Description | Type | Mandatory |
|---|---|---|---|
| transactionId | Represents the transaction ID associated to the receipt. | String | Yes |
| isTransactionSuccess | Represents the status of the transaction. | Bool | Yes |
Receipt Delegate
The methods provided by the protocol and implemented by the delegate return information at the end of the triggered operations. At the end of the receipt retrieval process, in case of success, the result can be intercepted through the app2AppManagerSoftPosEventsOnDidPaymentGetReceiptSuccess method for the payment and with app2AppManagerSoftPosEventsOnDidRefundGetReceiptSuccess method for the refund. This method receives an input parameter of type App2AppSoftPosReceipt, which contains the details of the retrieved receipt.
Receipt Delegate
func app2AppManagerSoftPosEventsOnDidPaymentGetReceiptSuccess( _ receipt: App2AppSoftPosReceipt ) { … }
Download App2AppSoftPosReceipt_Parameters.xlsx
GetTransactionList
The get transaction list action can be run by calling the getListTransaction method. The getListTransaction method retrieves up to the last 100 transactions, starting from today and moving backward chronologically. The getLastTransaction method takes an instance of operationListener, which will propagate the operation outcome to the caller application.
GetTransactionList
@objc public func getListTransactions( operationListener: OperationListener ) { … }
GetTransactionList Delegate
The methods provided by the protocol and implemented by the delegate return information at the end of the triggered operations. At the end of the transaction list retrieval process, in case of success, the result can be intercepted through the app2AppManagerSoftPosEventsOnDidGetListTransactions method. This method receives an input parameter of type [App2AppSoftposTransaction], which contains the list of transactions.
GetTransactionList Delegate
override func app2AppManagerSoftPosEventsOnDidGetListTransactions( _ list: [App2AppSoftposTransaction] ) { … }